|
PLCnext API Documentation 26.0.1.58
|
Interface for all classes which should be serializable for xml More...
#include <IXmlSerializable.hpp>

Public Member Functions | |
| IXmlSerializable (void)=default | |
| Constructs an IXmlSerializable instance. | |
| virtual | ~IXmlSerializable (void)=default |
| Copy constructor. More... | |
| virtual void | ReadXml (XmlReader &reader, XmlSerializationContext &context)=0 |
| ReadXML must be implemented by all classes which should read its context from xml files More... | |
| virtual void | WriteXml (XmlWriter &writer, XmlSerializationContext &context)=0 |
Friends | |
| bool | operator== (const IXmlSerializable &lhs, const IXmlSerializable &rhs)=default |
| bool | operator!= (const IXmlSerializable &lhs, const IXmlSerializable &rhs)=default |
| auto | operator<=> (const IXmlSerializable &lhs, const IXmlSerializable &rhs)=default |
Interface for all classes which should be serializable for xml
|
virtualdefault |
Copy constructor.
Assignment operator.
Destructs this instance and frees all resources.
|
pure virtual |
ReadXML must be implemented by all classes which should read its context from xml files
param name="reader">The XmlReader which must be used to read the xml document
param name="context">XmlSerializationContext used by the document
summary>WriteXml must be implemented by all classes which should write its context to xml files
param name="writer">The XmlWriter which must be used to write the xml data
param name="context">XmlSerializationContext used by the document
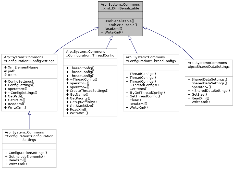
Implemented in Arp::System::Commons::Configuration::ConfigSettings, Arp::System::Commons::Configuration::ConfigurationSettings, Arp::System::Commons::Configuration::ThreadConfig, Arp::System::Commons::Configuration::ThreadConfigs, and Arp::System::Commons::Ipc::SharedDataSettings.